HashMap源码分析之迭代器异常机制
640x226 - 15KB - JPEG

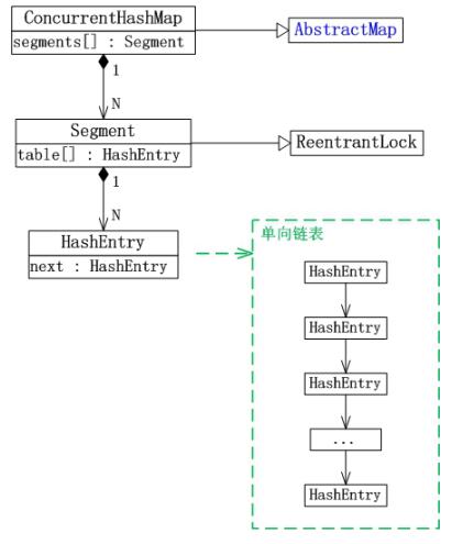
Concurrenthashmap源码 - 综合编程类其他综合
453x422 - 16KB - PNG

集合详解之HashMap
414x340 - 10KB - PNG
JDK容器学习之HashMap(一):底层存储结构分析
640x383 - 22KB - JPEG

HashMap的工作原理
484x338 - 43KB - JPEG

HashMap源码解析(一)
788x450 - 17KB - PNG

HashMap实现理及源码分析 - C\/C++ - 次元立方
1684x1318 - 141KB - PNG

疫苗:Java HashMap的死循环 - 开源软件 - OPE
623x395 - 41KB - JPEG

java提高篇(二三)---HashMap - 百科教程网_经验
348x427 - 15KB - JPEG

漫画:什么是HashMap?
650x300 - 13KB - JPEG

Java数据结构-HashMap详解
1468x515 - 104KB - PNG

Java concurrency集合之ConcurrentHashMap_动
431x495 - 18KB - JPEG
Java系列深入了解HashMap
640x378 - 21KB - JPEG

Map(一)之HashMap(java8)_「电脑玩物」中文
787x546 - 27KB - PNG

java集合中HashMap原理详解 - OPEN 开发经验
618x573 - 24KB - PNG